Motor Cross上下肢主被動手腳運動訓練器
型號 :
MC-1∕MC-2∕MC-3
* 適用性:針對銀髮族、中風、多發性硬化症、脊隨損傷、肢體麻痺之患者上肢與下肢關節運動訓練,強化肌肉並防止關節萎縮。
* 三段式抗痙攣安全設定,當運動中有異常痙攣發生時機器會自動暫停運轉,可以避免使用傳統腳踏車時所引起之張力性痙攣。
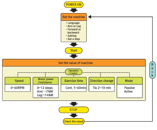
* 7吋觸控液晶顯示面板,使用方便。
* 自動記憶裝置,可儲存最後的設定。
* 操作過程中檢視運動的模式與類型。
* 自行設定運動速度、阻力、時間、方向。
* 操作過程中可更改現行運動模式的設定值。
* 當主動運動時,分別顯示患者平衡與出力狀況。也可以由機器主動提供運動模式訊號,讓使用者依照機器指示訓練。(四肢可應用生理回饋於強度低的訓練。)
訓練操作模式與訊息回饋

MC-1 上下肢訓練
MC-2 下肢訓練
MC-3 上肢訓練